Übersicht, zum Vergrössern anklicken …
Post & Beam
Systemdarstellung und interaktives Planungstool auf CD-Rom,
2002 Steelcase (Film 2025)
Post & Beam
Konzeption der Systemdarstellung und eines interaktives Planungstools auf CD-Rom,
entwickelt für Steelcase, 2002
Darstellung der systematischen und funktionalen Zusammenhänge eines Raumstruktursystems mit integrierten Kabelführungen, Tischen und Wandelementen. Neben der Systemdarstellung enthält die Software ein interaktives Planungstool, in dem verschiedene Probeaufbauten simuliert werden können. Die Anwendung ist in ActionScript programmiert.
Steelcase ist ein US-amerikanischer, international tätiger Hersteller von Büroeinrichtungen und Raumlösungen. Das Unternehmen wurde 1912 in Grand Rapids Michigan, USA, gegründet. Weltweit hat Steelcase etwa 11.700 Beschäftigte und über 800 Fachhändler. Gemeinsam mit Partnern aus Forschungseinrichtungen und Universitäten forscht Steelcase, wie Menschen arbeiten und auf welche Weise sie dabei am besten unterstützt werden können. Dieser nutzerorientierte Ansatz ist unter dem Begriff user-centered design bzw. nutzerorientierte Gestaltung bekannt.
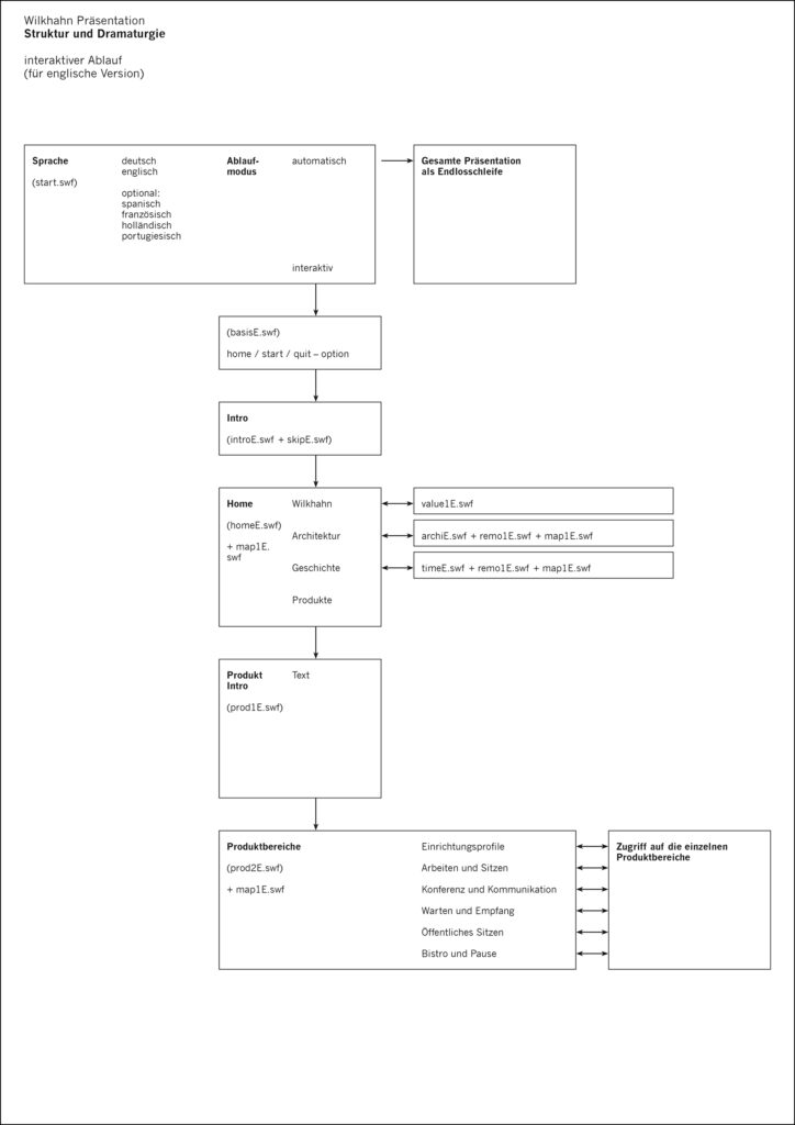
Storyboard für Struktur, Seitenaufbau und Gestaltung,
zum Blättern anklicken …
Systematik der Bauteile und Darstellung,
zum Blätern anklicken …
Darstellung des Systems, der Konstruktion und der Bauteile …
Darstellung der Abmessungen und Grössen …
Darstellung verschiedener Konfigurationen als Case-Studies …
Simulation verschiedener Farben und Materialen …
Planungstool für die Simulation verschiedener Konfigurationen …
Steelcase previewed new products for creating Pathways® environments – highly customizable and flexible work environments. Changes in demographics, work styles and technology have dramatically altered many workers‘ needs. The workplace of today continues to require a blend of collaborative, open, private, individual and closed environments. Steelcase’s new products provide individuals with the flexibility to create the type of environment they need on demand. Flexible work environments with mobile products allow individuals to quickly and easily transform from private to public …






































